Spring的 IOC 源码以及流程分析
IOC的流程分析,深入理解具体的接口和类,内容包括ApplicationContext,BeanDefinitionReader,BeanFactory,BeanFactoryPostProcessor,FactoryBean,BeanPostProcessor,Environment等。
- 一 前言
- 二 反射基础
- 三 设计模式
- 四 IOC流程分析
- 五 核心类分析
- 5.0 ContextLoaderListener与它的父类ContextLoader
- 5.1 classPathXmlApplicationContext
- 5.2 AbstractApplicationContext
- 5.3 prepareRefresh()
- 5.4 核心方法之一 obtainFreshBeanFactory()
- 5.5 prepareBeanFactory()
- 5.6 postProcessBeanFactory()
- 5.7 核心方法之一 invokeBeanFactoryPostProcessors()
- 5.8 核心方法之一 registerBeanPostProcessors()
- 5.9 initMessageSource()
- 5.10 initApplicationEventMulticaster()
- 5.11 onRefresh()
- 5.12 registerListeners()
- 5.13 核心方法之一 finishBeanFactoryInitialization(beanFactory)
- 5.14 finishRefresh()
- 总结
- 参考
# 一 前言
本文章的主要内容:
(1)反射,反射是框架设计的灵魂,必须会的。
(2)设计模式,框架里面体现了很多设计模式,比如单例模式,观察者模式,工厂模式等
(3)IOC的流程分析,spring源码之所以难,是因为里面的接口和类真的很多,可以将其中的核心接口和类了解清楚流程,并深入看一下其中的内容。想全部的掌握spring源码很难,并且没有那么大的必要,它已经封装好了,封装就是为了让你使用的。所以,我们只要把它的核心源码弄清楚就可以了。
(4)深入理解具体的接口和类,内容包括ApplicationContext,BeanDefinitionReader,BeanFactory,BeanFactoryPostProcessor,FactoryBean,BeanPostProcessor,Environment等。
# 二 反射基础
反射基础的话我为大家找了一篇清晰易懂的文章,这不是本文章的重点,请参考:
# 三 设计模式
设计模式的话,重点看其中的单例,观察者,工厂即可,参考:
# 四 IOC流程分析
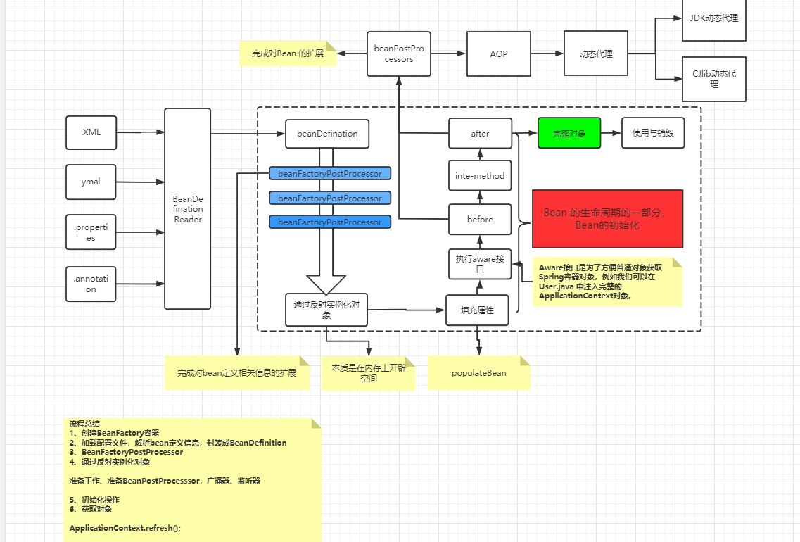
# 4.1 IOC流程图

百度找的马士兵教育的流程图,侵删。
# 4.2 IOC流程图讲解
(1)从XML,配置类,annotation中读取响应的配置信息。
(2)如果想要对配置的信息进行人为的修改,可以采用BeanFactoryProcessor
(3)然后创建对应的BeanFactory,如果这个时候扩展的话,就可以利用FactoryBean,它是用来扩展的。
(4)实例化之前还可以利用BeanPostProcessor进行扩展
(5)利用反射进行实例化的过程。
(6)如果想要在容器的不同阶段做不同的事情,可以利用观察者模式,也就是监听器进行处理。
(7)其中的Environment也是一个重要的类,获取一些环境的属性。
先在脑海中有这样一张大概的流程图,然后再去看相应的源码部分抠细节。
# 五 核心类分析
以下类的内容都是双击shift查找得到的源码,由于源码过长,我真粘贴其中重要的部分进行分析。
# 5.0 ContextLoaderListener与它的父类ContextLoader
容器构建启动入口
容器构建启动的入口有多种多样,这边以常用的 web.xml 配置的方式来说。
首先,我们会在 web.xml 中配置 ContextLoaderListener 监听器,当 Tomcat 启动时,会触发 ContextLoaderListener 的 contextInitialized 方法,从而开始 IoC 的构建流程。
另一个常用的参数是 contextConfigLocation,用于指定 Spring 配置文件的路径。
<?xml version="1.0" encoding="UTF-8"?>
<web-app version="2.5" xmlns="Java EE: XML Schemas for Java EE Deployment Descriptors"
xmlns:xsi="http://www.w3.org/2001/XMLSchema-instance"
xsi:schemaLocation="Java EE: XML Schemas for Java EE Deployment Descriptors
http://java.sun.com/xml/ns/javaee/web-app_2_5.xsd">
<display-name>open-joonwhee-service WAR</display-name>
<context-param>
<param-name>contextConfigLocation</param-name>
<param-value>
classpath*:config/spring/appcontext-*.xml
</param-value>
</context-param>
<listener>
<listener-class>org.springframework.web.context.ContextLoaderListener</listener-class>
</listener>
</web-app>
2
3
4
5
6
7
8
9
10
11
12
13
14
15
16
17
18
ContextLoaderListener 是 Spring 的入口
并且的它的父类ContextLoader存在这样一个方法,可以实现扩功能先简单知道一下
refresh()方法是核心,并且在它之前也需要做一些准备
请参考:https://blog.csdn.net/v123411739/article/details/86555733
protected void customizeContext(ServletContext sc, ConfigurableWebApplicationContext wac) {
List<Class<ApplicationContextInitializer<ConfigurableApplicationContext>>> initializerClasses =
determineContextInitializerClasses(sc);
for (Class<ApplicationContextInitializer<ConfigurableApplicationContext>> initializerClass : initializerClasses) {
Class<?> initializerContextClass =
GenericTypeResolver.resolveTypeArgument(initializerClass, ApplicationContextInitializer.class);
if (initializerContextClass != null && !initializerContextClass.isInstance(wac)) {
throw new ApplicationContextException(String.format(
"Could not apply context initializer [%s] since its generic parameter [%s] " +
"is not assignable from the type of application context used by this " +
"context loader: [%s]", initializerClass.getName(), initializerContextClass.getName(),
wac.getClass().getName()));
}
this.contextInitializers.add(BeanUtils.instantiateClass(initializerClass));
}
AnnotationAwareOrderComparator.sort(this.contextInitializers);
for (ApplicationContextInitializer<ConfigurableApplicationContext> initializer : this.contextInitializers) {
initializer.initialize(wac);
}
}
2
3
4
5
6
7
8
9
10
11
12
13
14
15
16
17
18
19
20
21
22
# 5.1 classPathXmlApplicationContext
从这个类的注释我提取出了这样两句话
taking the context definition files from the class path
loading the definitions from the given XML files
意思就是从class path下提取全局的配置文件,加载给定的XML文件,也就知道了这个类大概就是加载一些配置的。
然后发现其中有两个构造方法中有refresh方法,那么这个refresh方法是干什么的呢?其实这是一个非常重要的方法,它将整个IOC的过程进行了一个串联,最关键的部分。

# 5.2 AbstractApplicationContext
上面提到了refresh方法,右键这个方法,goto,实现方法,就会到达这个重要的类,这是一个核心类,将所有的IOC过程进行了一个串联,那下面我们就对这个类的refresh方法进行一个详细的分析,依照四中给的图。然后我们将对其中的每一个方法进行具体的源码分析,深入每个方法之中。
其中最重要的几个方法:
ConfigurableListableBeanFactory beanFactory = obtainFreshBeanFactory();
invokeBeanFactoryPostProcessors(beanFactory);
registerBeanPostProcessors(beanFactory);
finishBeanFactoryInitialization(beanFactory);
然后我们将在后面的小结依次讲解各个方法。
public void refresh() throws BeansException, IllegalStateException {
synchronized (this.startupShutdownMonitor) {
// Prepare this context for refreshing.
prepareRefresh();
// Tell the subclass to refresh the internal bean factory.
ConfigurableListableBeanFactory beanFactory = obtainFreshBeanFactory();
// Prepare the bean factory for use in this context.
prepareBeanFactory(beanFactory);
try {
// Allows post-processing of the bean factory in context subclasses.
postProcessBeanFactory(beanFactory);
// Invoke factory processors registered as beans in the context.
invokeBeanFactoryPostProcessors(beanFactory);
// Register bean processors that intercept bean creation.
registerBeanPostProcessors(beanFactory);
// Initialize message source for this context.
initMessageSource();
// Initialize event multicaster for this context.
initApplicationEventMulticaster();
// Initialize other special beans in specific context subclasses.
onRefresh();
// Check for listener beans and register them.
registerListeners();
// Instantiate all remaining (non-lazy-init) singletons.
finishBeanFactoryInitialization(beanFactory);
// Last step: publish corresponding event.
finishRefresh();
}
catch (BeansException ex) {
if (logger.isWarnEnabled()) {
logger.warn("Exception encountered during context initialization - " +
"cancelling refresh attempt: " + ex);
}
// Destroy already created singletons to avoid dangling resources.
destroyBeans();
// Reset 'active' flag.
cancelRefresh(ex);
// Propagate exception to caller.
throw ex;
}
finally {
// Reset common introspection caches in Spring's core, since we
// might not ever need metadata for singleton beans anymore...
resetCommonCaches();
}
}
}
2
3
4
5
6
7
8
9
10
11
12
13
14
15
16
17
18
19
20
21
22
23
24
25
26
27
28
29
30
31
32
33
34
35
36
37
38
39
40
41
42
43
44
45
46
47
48
49
50
51
52
53
54
55
56
57
58
59
60
61
62
# 5.3 prepareRefresh()
这个方法还是比较简单的,也就是做了一个时间戳,日志,环境校验,初始化监听器容器,初始化ApplicationEvents容器
protected void prepareRefresh() {
// Switch to active.
//前面这些就是记录以下启动的时间
this.startupDate = System.currentTimeMillis();
this.closed.set(false);
this.active.set(true);
//进行一些日志的设置
if (logger.isDebugEnabled()) {
if (logger.isTraceEnabled()) {
logger.trace("Refreshing " + this);
}
else {
logger.debug("Refreshing " + getDisplayName());
}
}
// Initialize any placeholder property sources in the context environment.
//这是一个空的方法,目前spring没有对其做任何事
initPropertySources();
// Validate that all properties marked as required are resolvable:
// see ConfigurablePropertyResolver#setRequiredProperties
//验证配置文件的有效性
//Environment这个类主要用于当前环境的判断,判断有效性之类的
//getEnvironment这个方法的逻辑你可以试着点进去,发现就是
//有的话直接返回,没有的话就创建一个
getEnvironment().validateRequiredProperties();
// Store pre-refresh ApplicationListeners...
//在最开始的图中我们也提到了监听器,这里就是监听器
//准备的时候创建一个监听器的容器
if (this.earlyApplicationListeners == null) {
this.earlyApplicationListeners = new LinkedHashSet<>(this.applicationListeners);
}
else {
// Reset local application listeners to pre-refresh state.
this.applicationListeners.clear();
this.applicationListeners.addAll(this.earlyApplicationListeners);
}
// Allow for the collection of early ApplicationEvents,
// to be published once the multicaster is available...
//在multicaster设置之前发布的ApplicationEvents
this.earlyApplicationEvents = new LinkedHashSet<>();
}
2
3
4
5
6
7
8
9
10
11
12
13
14
15
16
17
18
19
20
21
22
23
24
25
26
27
28
29
30
31
32
33
34
35
36
37
38
39
40
41
42
43
44
# 5.4 核心方法之一 obtainFreshBeanFactory()
这个地方方法走的比较多,解释我基本都会写在注释当中
protected ConfigurableListableBeanFactory obtainFreshBeanFactory() {
//一共有两步
//关闭旧的beanFactory 创建新的beanFactory 并注册
refreshBeanFactory();
//返回创造的对象
之后我们将具体来看一下这两个方法
return getBeanFactory();
}
2
3
4
5
6
7
8
右键, refreshBeanFactory(),goto,来到相应的方法,这个方法在
AbstractRefreshableApplicationContext类当中
protected final void refreshBeanFactory() throws BeansException {
//这一步很简单,如果有的话,就关闭之前的,重新创建
if (hasBeanFactory()) {
destroyBeans();
closeBeanFactory();
}
try {
//这一步又要详细分析这四个方法了
//这个方法里面就一句话
//new DefaultListableBeanFactory(getInternalParentBeanFactory());
//也就是创建一个beanFactory这个类,初步形成
DefaultListableBeanFactory beanFactory = createBeanFactory();
//设置序列化ID
beanFactory.setSerializationId(getId());
//这个地方有点意思,需要讲一下,在下面看一下它的方法
//customize是定制的意思,所以英文对程序员真的很有用
customizeBeanFactory(beanFactory);
//这是创建的时候最核心的方法,一层一层深入看一下吧
loadBeanDefinitions(beanFactory);
//设置到这个类的属性当中,用于返回对象方法时的使用
synchronized (this.beanFactoryMonitor) {
this.beanFactory = beanFactory;
}
}
catch (IOException ex) {
throw new ApplicationContextException("I/O error parsing bean definition source for " + getDisplayName(), ex);
}
}
2
3
4
5
6
7
8
9
10
11
12
13
14
15
16
17
18
19
20
21
22
23
24
25
26
27
28
29
customizeBeanFactory方法,定义覆盖以及循环依赖的问题
protected void customizeBeanFactory(DefaultListableBeanFactory beanFactory) {
if (this.allowBeanDefinitionOverriding != null) {
//是否允许bean定义的覆盖
// BeanDefinition 的覆盖问题大家也许会碰到,
// 就是在配置文件中定义 bean 时使用了相同的 id 或 name
// ,默认情况下,allowBeanDefinitionOverriding 属性为 null,
// 如果在同一配置文件中重复了,会抛错,但是如果不是同一配置文件中,会发生覆盖。
beanFactory.setAllowBeanDefinitionOverriding(this.allowBeanDefinitionOverriding);
}
if (this.allowCircularReferences != null) {
//是否允许bean 间的循环依赖
// A 依赖 B,而 B 依赖 A。或 A 依赖 B,B 依赖 C,而 C 依赖 A
// 默认情况下,Spring 允许循环依赖,当然如果你在 A 的构造方法中依赖 B,在 B 的构造方法中依赖 A 是不行的。
beanFactory.setAllowCircularReferences(this.allowCircularReferences);
}
}
2
3
4
5
6
7
8
9
10
11
12
13
14
15
核心方法:loadBeanDefinitions(beanFactory),这里就和我们图中的beanDefinitionReader联系在一起了,有内味儿了
protected void loadBeanDefinitions(DefaultListableBeanFactory beanFactory) throws BeansException, IOException {
// Create a new XmlBeanDefinitionReader for the given BeanFactory.
// 创建同一个XmlBeanDefinitionReader 见名知意 xml的BeanDefine读取器转换器 也就是将xml文件转化为BeanDefinition
XmlBeanDefinitionReader beanDefinitionReader = new XmlBeanDefinitionReader(beanFactory);
// Configure the bean definition reader with this context's
// resource loading environment.
// 设置当前环境
beanDefinitionReader.setEnvironment(this.getEnvironment());
//这里的setResourceLoader赋值 我们在refresh方法的时候就已经给this赋值
//且看
// super(parent);
// // 将配置文件路径设置给AbstractRefreshableConfigApplicationContext 的 configLocations的属性
// setConfigLocations(configLocations); //这个方法就将配置路径赋值了
// // 由上面的参数传进refresh为true 下面我们就进入refresh方法 spring初始化全程
// if (refresh) {
// refresh();
// }
beanDefinitionReader.setResourceLoader(this);
beanDefinitionReader.setEntityResolver(new ResourceEntityResolver(this));
// Allow a subclass to provide custom initialization of the reader,
// then proceed with actually loading the bean definitions.
initBeanDefinitionReader(beanDefinitionReader);
//下面方法是核心
loadBeanDefinitions(beanDefinitionReader);
}
2
3
4
5
6
7
8
9
10
11
12
13
14
15
16
17
18
19
20
21
22
23
24
25
26
继续进入loadBeanDefinitions(beanDefinitionReader);方法
点进reader.loadBeanDefinitions(configLocations);方法
点进loadBeanDefinitions方法
点进doLoadBeanDefinitions方法,在spring中带do的都是干实事的
protected int doLoadBeanDefinitions(InputSource inputSource, Resource resource)
throws BeanDefinitionStoreException {
try {
//这里我们将资源文件转化为Document对象
Document doc = doLoadDocument(inputSource, resource);
//开始注册对应的BeanDefinition 我们继续进去
int count = registerBeanDefinitions(doc, resource);
if (logger.isDebugEnabled()) {
logger.debug("Loaded " + count + " bean definitions from " + resource);
}
return count;
}
catch (BeanDefinitionStoreException ex) {
throw ex;
}
catch (SAXParseException ex) {
throw new XmlBeanDefinitionStoreException(resource.getDescription(),
"Line " + ex.getLineNumber() + " in XML document from " + resource + " is invalid", ex);
}
catch (SAXException ex) {
throw new XmlBeanDefinitionStoreException(resource.getDescription(),
"XML document from " + resource + " is invalid", ex);
}
catch (ParserConfigurationException ex) {
throw new BeanDefinitionStoreException(resource.getDescription(),
"Parser configuration exception parsing XML from " + resource, ex);
}
catch (IOException ex) {
throw new BeanDefinitionStoreException(resource.getDescription(),
"IOException parsing XML document from " + resource, ex);
}
catch (Throwable ex) {
throw new BeanDefinitionStoreException(resource.getDescription(),
"Unexpected exception parsing XML document from " + resource, ex);
}
}
2
3
4
5
6
7
8
9
10
11
12
13
14
15
16
17
18
19
20
21
22
23
24
25
26
27
28
29
30
31
32
33
34
35
36
37
直接进入DefaultBeanDefinitionDocumentReader 下面的doRegisterBeanDefinitions
protected void doRegisterBeanDefinitions(Element root) {
// Any nested <beans> elements will cause recursion in this method. In
// rder to propagate and preserve <beans> default-* attributes correctly,
// keep track of the current (parent) delegate, which may be null. Create
// the new (child) delegate with a reference to the parent for fallback purposes,
// then ultimately reset this.delegate back to its original (parent) reference.
// this behavior emulates a stack of delegates without actually necessitating one.
BeanDefinitionParserDelegate parent = this.delegate;
this.delegate = createDelegate(getReaderContext(), root, parent);
if (this.delegate.isDefaultNamespace(root)) {
String profileSpec = root.getAttribute(PROFILE_ATTRIBUTE);
if (StringUtils.hasText(profileSpec)) {
String[] specifiedProfiles = StringUtils.tokenizeToStringArray(
profileSpec, BeanDefinitionParserDelegate.MULTI_VALUE_ATTRIBUTE_DELIMITERS);
// We cannot use Profiles.of(...) since profile expressions are not supported
// in XML config. See SPR-12458 for details.
if (!getReaderContext().getEnvironment().acceptsProfiles(specifiedProfiles)) {
if (logger.isDebugEnabled()) {
logger.debug("Skipped XML bean definition file due to specified profiles [" + profileSpec +
"] not matching: " + getReaderContext().getResource());
}
return;
}
}
}
preProcessXml(root);
// 解析xml 将xml元素转化为BeanDefinition
parseBeanDefinitions(root, this.delegate);
postProcessXml(root);
this.delegate = parent;
}
2
3
4
5
6
7
8
9
10
11
12
13
14
15
16
17
18
19
20
21
22
23
24
25
26
27
28
29
30
31
32
根据上面的解释我们直接进入parseBeanDefinitions(root, this.delegate);
再进入parseDefaultElement(ele, delegate)
private void parseDefaultElement(Element ele, BeanDefinitionParserDelegate delegate) {
if (delegate.nodeNameEquals(ele, IMPORT_ELEMENT)) {
//处理import标签
importBeanDefinitionResource(ele);
}
else if (delegate.nodeNameEquals(ele, ALIAS_ELEMENT)) {
//处理alias标签
processAliasRegistration(ele);
}
else if (delegate.nodeNameEquals(ele, BEAN_ELEMENT)) {
//处理bean标签
processBeanDefinition(ele, delegate);
}
else if (delegate.nodeNameEquals(ele, NESTED_BEANS_ELEMENT)) {
// 处理beans标签
doRegisterBeanDefinitions(ele);
}
}
2
3
4
5
6
7
8
9
10
11
12
13
14
15
16
17
18
进入processBeanDefinition(ele, delegate);我们只关心bean
protected void processBeanDefinition(Element ele, BeanDefinitionParserDelegate delegate) {
// xml节点信息转化为BeanDefinitionHolder对象
BeanDefinitionHolder bdHolder = delegate.parseBeanDefinitionElement(ele);
if (bdHolder != null) {
//如果有自定义属性的话 进行相应的解析
bdHolder = delegate.decorateBeanDefinitionIfRequired(ele, bdHolder);
try {
// Register the final decorated instance.
// 这一步就是注册bean啦
BeanDefinitionReaderUtils.registerBeanDefinition(bdHolder, getReaderContext().getRegistry());
}
catch (BeanDefinitionStoreException ex) {
getReaderContext().error("Failed to register bean definition with name '" +
bdHolder.getBeanName() + "'", ele, ex);
}
// Send registration event.
getReaderContext().fireComponentRegistered(new BeanComponentDefinition(bdHolder));
}
}
2
3
4
5
6
7
8
9
10
11
12
13
14
15
16
17
18
19
进入registerBeanDefinition方法
public static void registerBeanDefinition(
BeanDefinitionHolder definitionHolder, BeanDefinitionRegistry registry)
throws BeanDefinitionStoreException {
// Register bean definition under primary name.
String beanName = definitionHolder.getBeanName();
registry.registerBeanDefinition(beanName, definitionHolder.getBeanDefinition());
// Register aliases for bean name, if any.
String[] aliases = definitionHolder.getAliases();
if (aliases != null) {
for (String alias : aliases) {
registry.registerAlias(beanName, alias);
}
}
}
2
3
4
5
6
7
8
9
10
11
12
13
14
15
16
再进入registry.registerBeanDefinition
public void registerBeanDefinition(String beanName, BeanDefinition beanDefinition)
throws BeanDefinitionStoreException {
Assert.hasText(beanName, "Bean name must not be empty");
Assert.notNull(beanDefinition, "BeanDefinition must not be null");
if (beanDefinition instanceof AbstractBeanDefinition) {
try {
((AbstractBeanDefinition) beanDefinition).validate();
}
catch (BeanDefinitionValidationException ex) {
throw new BeanDefinitionStoreException(beanDefinition.getResourceDescription(), beanName,
"Validation of bean definition failed", ex);
}
}
BeanDefinition existingDefinition = this.beanDefinitionMap.get(beanName);
if (existingDefinition != null) {
if (!isAllowBeanDefinitionOverriding()) {
throw new BeanDefinitionOverrideException(beanName, beanDefinition, existingDefinition);
}
else if (existingDefinition.getRole() < beanDefinition.getRole()) {
// e.g. was ROLE_APPLICATION, now overriding with ROLE_SUPPORT or ROLE_INFRASTRUCTURE
if (logger.isInfoEnabled()) {
logger.info("Overriding user-defined bean definition for bean '" + beanName +
"' with a framework-generated bean definition: replacing [" +
existingDefinition + "] with [" + beanDefinition + "]");
}
}
else if (!beanDefinition.equals(existingDefinition)) {
if (logger.isDebugEnabled()) {
logger.debug("Overriding bean definition for bean '" + beanName +
"' with a different definition: replacing [" + existingDefinition +
"] with [" + beanDefinition + "]");
}
}
else {
if (logger.isTraceEnabled()) {
logger.trace("Overriding bean definition for bean '" + beanName +
"' with an equivalent definition: replacing [" + existingDefinition +
"] with [" + beanDefinition + "]");
}
}
this.beanDefinitionMap.put(beanName, beanDefinition);
}
else {
if (hasBeanCreationStarted()) {
// Cannot modify startup-time collection elements anymore (for stable iteration)
synchronized (this.beanDefinitionMap) {
this.beanDefinitionMap.put(beanName, beanDefinition);
List<String> updatedDefinitions = new ArrayList<>(this.beanDefinitionNames.size() + 1);
updatedDefinitions.addAll(this.beanDefinitionNames);
updatedDefinitions.add(beanName);
this.beanDefinitionNames = updatedDefinitions;
removeManualSingletonName(beanName);
}
}
else {
// Still in startup registration phase
this.beanDefinitionMap.put(beanName, beanDefinition);
this.beanDefinitionNames.add(beanName);
removeManualSingletonName(beanName);
}
this.frozenBeanDefinitionNames = null;
}
if (existingDefinition != null || containsSingleton(beanName)) {
resetBeanDefinition(beanName);
}
}
2
3
4
5
6
7
8
9
10
11
12
13
14
15
16
17
18
19
20
21
22
23
24
25
26
27
28
29
30
31
32
33
34
35
36
37
38
39
40
41
42
43
44
45
46
47
48
49
50
51
52
53
54
55
56
57
58
59
60
61
62
63
64
65
66
67
68
69
70
然后我们看看这个DefaultListableBeanFactory的关系图
到此为止基本就创建完了,最后执行获取这个操作了。
public final ConfigurableListableBeanFactory getBeanFactory() {
//因为在刚才的refreshBeanFactory()方法中,我们已经将beanFactory这个类设置到this当中了
//所以在这个地方直接获取
synchronized (this.beanFactoryMonitor) {
if (this.beanFactory == null) {
throw new IllegalStateException("BeanFactory not initialized or already closed - " +
"call 'refresh' before accessing beans via the ApplicationContext");
}
return this.beanFactory;
}
}
2
3
4
5
6
7
8
9
10
11
12
# 5.5 prepareBeanFactory()
protected void prepareBeanFactory(ConfigurableListableBeanFactory beanFactory) {
//设置类加载器:存在则直接设置/不存在则新建一个默认类加载器
beanFactory.setBeanClassLoader(getClassLoader());
//设置EL表达式解析器(Bean初始化完成后填充属性时会用到)
beanFactory.setBeanExpressionResolver(new StandardBeanExpressionResolver(beanFactory.getBeanClassLoader()));
//设置属性注册解析器PropertyEditor
beanFactory.addPropertyEditorRegistrar(new ResourceEditorRegistrar(this, getEnvironment()));
// 将当前的ApplicationContext对象交给ApplicationContextAwareProcessor类来处理,从而在Aware接口实现类中的注入applicationContext
beanFactory.addBeanPostProcessor(new ApplicationContextAwareProcessor(this));
//设置忽略自动装配的接口
beanFactory.ignoreDependencyInterface(ResourceLoaderAware.class);
beanFactory.ignoreDependencyInterface(ApplicationEventPublisherAware.class);
beanFactory.ignoreDependencyInterface(MessageSourceAware.class);
beanFactory.ignoreDependencyInterface(ApplicationContextAware.class);
beanFactory.ignoreDependencyInterface(EnvironmentAware.class);
//注册可以解析的自动装配
// MessageSource registered (and found for autowiring) as a bean.
beanFactory.registerResolvableDependency(BeanFactory.class, beanFactory);
beanFactory.registerResolvableDependency(ResourceLoader.class, this);
beanFactory.registerResolvableDependency(ApplicationEventPublisher.class, this);
beanFactory.registerResolvableDependency(ApplicationContext.class, this);
//如果当前BeanFactory包含loadTimeWeaver Bean,说明存在类加载期织入AspectJ,则把当前BeanFactory交给类加载期BeanPostProcessor实现类LoadTimeWeaverAwareProcessor来处理,从而实现类加载期织入AspectJ的目的。
if (beanFactory.containsBean(LOAD_TIME_WEAVER_BEAN_NAME)) {
beanFactory.addBeanPostProcessor(new LoadTimeWeaverAwareProcessor(beanFactory));
// Set a temporary ClassLoader for type matching.
beanFactory.setTempClassLoader(new ContextTypeMatchClassLoader(beanFactory.getBeanClassLoader()));
}
//注册当前容器环境environment组件Bean
if (!beanFactory.containsLocalBean(ENVIRONMENT_BEAN_NAME)) {
beanFactory.registerSingleton(ENVIRONMENT_BEAN_NAME, getEnvironment());
}
//注册系统配置systemProperties组件Bean
if (!beanFactory.containsLocalBean(SYSTEM_PROPERTIES_BEAN_NAME)) {
beanFactory.registerSingleton(SYSTEM_PROPERTIES_BEAN_NAME, getEnvironment().getSystemProperties());
}
//注册系统环境systemEnvironment组件Bean
if (!beanFactory.containsLocalBean(SYSTEM_ENVIRONMENT_BEAN_NAME)) {
beanFactory.registerSingleton(SYSTEM_ENVIRONMENT_BEAN_NAME, getEnvironment().getSystemEnvironment());
}
}
2
3
4
5
6
7
8
9
10
11
12
13
14
15
16
17
18
19
20
21
22
23
24
25
26
27
28
29
30
31
32
33
34
35
36
37
38
39
40
# 5.6 postProcessBeanFactory()
spring中并没有具体去实现postProcessBeanFactory方法,作用是在BeanFactory准备工作完成后做一些定制化的处理。
# 5.7 核心方法之一 invokeBeanFactoryPostProcessors()
Instantiate and invoke all registered BeanFactoryPostProcessor beans,respecting explicit order if given.
上面是对这个方法的描述,调用所有注册的BeanFactoryPostProcessor,并遵循显式顺序(如果给定的话)。
BeanFactoryPostProcessor 接口是 Spring 初始化 BeanFactory 时对外暴露的扩展点,Spring IoC 容器允许 BeanFactoryPostProcessor 在容器实例化任何 bean 之前读取 bean 的定义,并可以修改它。
protected void invokeBeanFactoryPostProcessors(ConfigurableListableBeanFactory beanFactory) {
//getBeanFactoryPostProcessors(): 拿到当前应用上下文beanFactoryPostProcessors变量中的值
//invokeBeanFactoryPostProcessors: 实例化并调用所有已注册的BeanFactoryPostProcessor
PostProcessorRegistrationDelegate.invokeBeanFactoryPostProcessors(beanFactory, getBeanFactoryPostProcessors());
// Detect a LoadTimeWeaver and prepare for weaving, if found in the meantime
// (e.g. through an @Bean method registered by ConfigurationClassPostProcessor)
if (beanFactory.getTempClassLoader() == null && beanFactory.containsBean(LOAD_TIME_WEAVER_BEAN_NAME)) {
beanFactory.addBeanPostProcessor(new LoadTimeWeaverAwareProcessor(beanFactory));
beanFactory.setTempClassLoader(new ContextTypeMatchClassLoader(beanFactory.getBeanClassLoader()));
}
}
2
3
4
5
6
7
8
9
10
11
12
这一段代码的核心在于获取和调用,下面进行详细的讲解 getBeanFactoryPostProcessors(),这个方法默认是没有的,返回null
public List<BeanFactoryPostProcessor> getBeanFactoryPostProcessors() {
return this.beanFactoryPostProcessors;
}
2
3
如何添加自定义 BeanFactoryPostProcessor 到 this.beanFactoryPostProcessors 变量中了?
新建一个 ApplicationContextInitializer 的实现类 SpringApplicationContextInitializer ,并在 initialize 方法中写我们的逻辑。
package com.joonwhee.open.demo.spring;
import org.springframework.context.ApplicationContextInitializer;
import org.springframework.context.ConfigurableApplicationContext;
/**
* @author joonwhee
* @date 2019/1/19
*/
public class SpringApplicationContextInitializer implements ApplicationContextInitializer<ConfigurableApplicationContext> {
@Override
public void initialize(ConfigurableApplicationContext applicationContext) {
FirstBeanDefinitionRegistryPostProcessor firstBeanDefinitionRegistryPostProcessor = new FirstBeanDefinitionRegistryPostProcessor();
// 将自定义的firstBeanDefinitionRegistryPostProcessor添加到应用上下文中
applicationContext.addBeanFactoryPostProcessor(firstBeanDefinitionRegistryPostProcessor);
// ...自定义操作
System.out.println("SpringApplicationContextInitializer#initialize");
}
}
2
3
4
5
6
7
8
9
10
11
12
13
14
15
16
17
18
将 SpringApplicationContextInitializer 作为初始化参数 contextInitializerClasses 配置到 web.xml 中。
<context-param>
<param-name>contextInitializerClasses</param-name>
<param-value>
com.joonwhee.open.demo.spring.SpringApplicationContextInitializer
</param-value>
</context-param>
2
3
4
5
6
invokeBeanFactoryPostProcessors方法
public static void invokeBeanFactoryPostProcessors(
ConfigurableListableBeanFactory beanFactory, List<BeanFactoryPostProcessor> beanFactoryPostProcessors) {
// Invoke BeanDefinitionRegistryPostProcessors first, if any.
Set<String> processedBeans = new HashSet<String>();
// 1.判断beanFactory是否为BeanDefinitionRegistry,beanFactory为DefaultListableBeanFactory,
// 而DefaultListableBeanFactory实现了BeanDefinitionRegistry接口,因此这边为true
if (beanFactory instanceof BeanDefinitionRegistry) {
BeanDefinitionRegistry registry = (BeanDefinitionRegistry) beanFactory;
// 用于存放普通的BeanFactoryPostProcessor
List<BeanFactoryPostProcessor> regularPostProcessors = new LinkedList<BeanFactoryPostProcessor>();
// 用于存放BeanDefinitionRegistryPostProcessor
List<BeanDefinitionRegistryPostProcessor> registryProcessors = new LinkedList<BeanDefinitionRegistryPostProcessor>();
// 2.首先处理入参中的beanFactoryPostProcessors
// 遍历所有的beanFactoryPostProcessors, 将BeanDefinitionRegistryPostProcessor和普通BeanFactoryPostProcessor区分开
for (BeanFactoryPostProcessor postProcessor : beanFactoryPostProcessors) {
if (postProcessor instanceof BeanDefinitionRegistryPostProcessor) {
// 2.1 如果是BeanDefinitionRegistryPostProcessor
BeanDefinitionRegistryPostProcessor registryProcessor =
(BeanDefinitionRegistryPostProcessor) postProcessor;
// 2.1.1 直接执行BeanDefinitionRegistryPostProcessor接口的postProcessBeanDefinitionRegistry方法
registryProcessor.postProcessBeanDefinitionRegistry(registry);
// 2.1.2 添加到registryProcessors(用于最后执行postProcessBeanFactory方法)
registryProcessors.add(registryProcessor);
} else {
// 2.2 否则,只是普通的BeanFactoryPostProcessor
// 2.2.1 添加到regularPostProcessors(用于最后执行postProcessBeanFactory方法)
regularPostProcessors.add(postProcessor);
}
}
// Do not initialize FactoryBeans here: We need to leave all regular beans
// uninitialized to let the bean factory post-processors apply to them!
// Separate between BeanDefinitionRegistryPostProcessors that implement
// PriorityOrdered, Ordered, and the rest.
// 用于保存本次要执行的BeanDefinitionRegistryPostProcessor
List<BeanDefinitionRegistryPostProcessor> currentRegistryProcessors = new ArrayList<BeanDefinitionRegistryPostProcessor>();
// First, invoke the BeanDefinitionRegistryPostProcessors that implement PriorityOrdered.
// 3.调用所有实现PriorityOrdered接口的BeanDefinitionRegistryPostProcessor实现类
// 3.1 找出所有实现BeanDefinitionRegistryPostProcessor接口的Bean的beanName
String[] postProcessorNames =
beanFactory.getBeanNamesForType(BeanDefinitionRegistryPostProcessor.class, true, false);
// 3.2 遍历postProcessorNames
for (String ppName : postProcessorNames) {
// 3.3 校验是否实现了PriorityOrdered接口
if (beanFactory.isTypeMatch(ppName, PriorityOrdered.class)) {
// 3.4 获取ppName对应的bean实例, 添加到currentRegistryProcessors中,
// beanFactory.getBean: 这边getBean方法会触发创建ppName对应的bean对象, 目前暂不深入解析
currentRegistryProcessors.add(beanFactory.getBean(ppName, BeanDefinitionRegistryPostProcessor.class));
// 3.5 将要被执行的加入processedBeans,避免后续重复执行
processedBeans.add(ppName);
}
}
// 3.6 进行排序(根据是否实现PriorityOrdered、Ordered接口和order值来排序)
sortPostProcessors(currentRegistryProcessors, beanFactory);
// 3.7 添加到registryProcessors(用于最后执行postProcessBeanFactory方法)
registryProcessors.addAll(currentRegistryProcessors);
// 3.8 遍历currentRegistryProcessors, 执行postProcessBeanDefinitionRegistry方法
invokeBeanDefinitionRegistryPostProcessors(currentRegistryProcessors, registry);
// 3.9 执行完毕后, 清空currentRegistryProcessors
currentRegistryProcessors.clear();
// Next, invoke the BeanDefinitionRegistryPostProcessors that implement Ordered.
// 4.调用所有实现了Ordered接口的BeanDefinitionRegistryPostProcessor实现类(过程跟上面的步骤3基本一样)
// 4.1 找出所有实现BeanDefinitionRegistryPostProcessor接口的类, 这边重复查找是因为执行完上面的BeanDefinitionRegistryPostProcessor,
// 可能会新增了其他的BeanDefinitionRegistryPostProcessor, 因此需要重新查找
postProcessorNames = beanFactory.getBeanNamesForType(BeanDefinitionRegistryPostProcessor.class, true, false);
for (String ppName : postProcessorNames) {
// 校验是否实现了Ordered接口,并且还未执行过
if (!processedBeans.contains(ppName) && beanFactory.isTypeMatch(ppName, Ordered.class)) {
currentRegistryProcessors.add(beanFactory.getBean(ppName, BeanDefinitionRegistryPostProcessor.class));
processedBeans.add(ppName);
}
}
sortPostProcessors(currentRegistryProcessors, beanFactory);
registryProcessors.addAll(currentRegistryProcessors);
// 4.2 遍历currentRegistryProcessors, 执行postProcessBeanDefinitionRegistry方法
invokeBeanDefinitionRegistryPostProcessors(currentRegistryProcessors, registry);
currentRegistryProcessors.clear();
// Finally, invoke all other BeanDefinitionRegistryPostProcessors until no further ones appear.
// 5.最后, 调用所有剩下的BeanDefinitionRegistryPostProcessors
boolean reiterate = true;
while (reiterate) {
reiterate = false;
// 5.1 找出所有实现BeanDefinitionRegistryPostProcessor接口的类
postProcessorNames = beanFactory.getBeanNamesForType(BeanDefinitionRegistryPostProcessor.class, true, false);
for (String ppName : postProcessorNames) {
// 5.2 跳过已经执行过的
if (!processedBeans.contains(ppName)) {
currentRegistryProcessors.add(beanFactory.getBean(ppName, BeanDefinitionRegistryPostProcessor.class));
processedBeans.add(ppName);
// 5.3 如果有BeanDefinitionRegistryPostProcessor被执行, 则有可能会产生新的BeanDefinitionRegistryPostProcessor,
// 因此这边将reiterate赋值为true, 代表需要再循环查找一次
reiterate = true;
}
}
sortPostProcessors(currentRegistryProcessors, beanFactory);
registryProcessors.addAll(currentRegistryProcessors);
// 5.4 遍历currentRegistryProcessors, 执行postProcessBeanDefinitionRegistry方法
invokeBeanDefinitionRegistryPostProcessors(currentRegistryProcessors, registry);
currentRegistryProcessors.clear();
}
// Now, invoke the postProcessBeanFactory callback of all processors handled so far.
// 6.调用所有BeanDefinitionRegistryPostProcessor的postProcessBeanFactory方法(BeanDefinitionRegistryPostProcessor继承自BeanFactoryPostProcessor)
invokeBeanFactoryPostProcessors(registryProcessors, beanFactory);
// 7.最后, 调用入参beanFactoryPostProcessors中的普通BeanFactoryPostProcessor的postProcessBeanFactory方法
invokeBeanFactoryPostProcessors(regularPostProcessors, beanFactory);
} else {
// Invoke factory processors registered with the context instance.
invokeBeanFactoryPostProcessors(beanFactoryPostProcessors, beanFactory);
}
// 到这里 , 入参beanFactoryPostProcessors和容器中的所有BeanDefinitionRegistryPostProcessor已经全部处理完毕,
// 下面开始处理容器中的所有BeanFactoryPostProcessor
// Do not initialize FactoryBeans here: We need to leave all regular beans
// uninitialized to let the bean factory post-processors apply to them!
// 8.找出所有实现BeanFactoryPostProcessor接口的类
String[] postProcessorNames =
beanFactory.getBeanNamesForType(BeanFactoryPostProcessor.class, true, false);
// Separate between BeanFactoryPostProcessors that implement PriorityOrdered,
// Ordered, and the rest.
// 用于存放实现了PriorityOrdered接口的BeanFactoryPostProcessor
List<BeanFactoryPostProcessor> priorityOrderedPostProcessors = new ArrayList<BeanFactoryPostProcessor>();
// 用于存放实现了Ordered接口的BeanFactoryPostProcessor的beanName
List<String> orderedPostProcessorNames = new ArrayList<String>();
// 用于存放普通BeanFactoryPostProcessor的beanName
List<String> nonOrderedPostProcessorNames = new ArrayList<String>();
// 8.1 遍历postProcessorNames, 将BeanFactoryPostProcessor按实现PriorityOrdered、实现Ordered接口、普通三种区分开
for (String ppName : postProcessorNames) {
// 8.2 跳过已经执行过的
if (processedBeans.contains(ppName)) {
// skip - already processed in first phase above
} else if (beanFactory.isTypeMatch(ppName, PriorityOrdered.class)) {
// 8.3 添加实现了PriorityOrdered接口的BeanFactoryPostProcessor
priorityOrderedPostProcessors.add(beanFactory.getBean(ppName, BeanFactoryPostProcessor.class));
} else if (beanFactory.isTypeMatch(ppName, Ordered.class)) {
// 8.4 添加实现了Ordered接口的BeanFactoryPostProcessor的beanName
orderedPostProcessorNames.add(ppName);
} else {
// 8.5 添加剩下的普通BeanFactoryPostProcessor的beanName
nonOrderedPostProcessorNames.add(ppName);
}
}
// First, invoke the BeanFactoryPostProcessors that implement PriorityOrdered.
// 9.调用所有实现PriorityOrdered接口的BeanFactoryPostProcessor
// 9.1 对priorityOrderedPostProcessors排序
sortPostProcessors(priorityOrderedPostProcessors, beanFactory);
// 9.2 遍历priorityOrderedPostProcessors, 执行postProcessBeanFactory方法
invokeBeanFactoryPostProcessors(priorityOrderedPostProcessors, beanFactory);
// Next, invoke the BeanFactoryPostProcessors that implement Ordered.
// 10.调用所有实现Ordered接口的BeanFactoryPostProcessor
List<BeanFactoryPostProcessor> orderedPostProcessors = new ArrayList<BeanFactoryPostProcessor>();
for (String postProcessorName : orderedPostProcessorNames) {
// 10.1 获取postProcessorName对应的bean实例, 添加到orderedPostProcessors, 准备执行
orderedPostProcessors.add(beanFactory.getBean(postProcessorName, BeanFactoryPostProcessor.class));
}
// 10.2 对orderedPostProcessors排序
sortPostProcessors(orderedPostProcessors, beanFactory);
// 10.3 遍历orderedPostProcessors, 执行postProcessBeanFactory方法
invokeBeanFactoryPostProcessors(orderedPostProcessors, beanFactory);
// Finally, invoke all other BeanFactoryPostProcessors.
// 11.调用所有剩下的BeanFactoryPostProcessor
List<BeanFactoryPostProcessor> nonOrderedPostProcessors = new ArrayList<BeanFactoryPostProcessor>();
for (String postProcessorName : nonOrderedPostProcessorNames) {
// 11.1 获取postProcessorName对应的bean实例, 添加到nonOrderedPostProcessors, 准备执行
nonOrderedPostProcessors.add(beanFactory.getBean(postProcessorName, BeanFactoryPostProcessor.class));
}
// 11.2 遍历nonOrderedPostProcessors, 执行postProcessBeanFactory方法
invokeBeanFactoryPostProcessors(nonOrderedPostProcessors, beanFactory);
// Clear cached merged bean definitions since the post-processors might have
// modified the original metadata, e.g. replacing placeholders in values...
// 12.清除元数据缓存(mergedBeanDefinitions、allBeanNamesByType、singletonBeanNamesByType),
// 因为后处理器可能已经修改了原始元数据,例如, 替换值中的占位符...
beanFactory.clearMetadataCache();
}
2
3
4
5
6
7
8
9
10
11
12
13
14
15
16
17
18
19
20
21
22
23
24
25
26
27
28
29
30
31
32
33
34
35
36
37
38
39
40
41
42
43
44
45
46
47
48
49
50
51
52
53
54
55
56
57
58
59
60
61
62
63
64
65
66
67
68
69
70
71
72
73
74
75
76
77
78
79
80
81
82
83
84
85
86
87
88
89
90
91
92
93
94
95
96
97
98
99
100
101
102
103
104
105
106
107
108
109
110
111
112
113
114
115
116
117
118
119
120
121
122
123
124
125
126
127
128
129
130
131
132
133
134
135
136
137
138
139
140
141
142
143
144
145
146
147
148
149
150
151
152
153
154
155
156
157
158
159
160
161
162
163
164
165
166
167
168
169
170
171
172
173
174
175
176
177
178
179
180
181
182
183
184
185
186
187
188
189
190
191
192
193
194
195
196
197
198
199
200
201
202
203
204
205
206
207
208
209
210
211
212
213
214
215
216
217
218
219
220
221
222
223
224
225
226
227
228
229
230
231
232
233
234
235
236
237
238
239
240
241
242
243
244
245
246
247
248
249
250
251
252
253
254
255
256
257
258
259
260
261
262
263
264
265
266
267
268
269
270
271
272
273
274
275
276
277
278
279
280
281
282
283
284
285
286
287
288
289
290
291
292
293
294
295
296
297
298
299
300
301
302
303
304
305
306
307
308
309
310
311
312
313
314
315
316
317
318
319
320
321
322
323
324
325
326
327
328
329
330
331
332
333
334
335
336
337
338
339
340
341
342
343
344
345
346
347
348
349
350
351
352
353
354
355
356
357
358
359
360
361
362
363
364
365
366
367
368
369
370
371
# 5.8 核心方法之一 registerBeanPostProcessors()
本方法会注册所有的 BeanPostProcessor,将所有实现了 BeanPostProcessor 接口的类加载到 BeanFactory 中。BeanPostProcessor 接口是 Spring 初始化 bean 时对外暴露的扩展点,Spring IoC 容器允许 BeanPostProcessor 在容器初始化 bean 的前后,添加自己的逻辑处理。
public static void registerBeanPostProcessors(
ConfigurableListableBeanFactory beanFactory, AbstractApplicationContext applicationContext) {
// 1.找出所有实现BeanPostProcessor接口的类
String[] postProcessorNames = beanFactory.getBeanNamesForType(BeanPostProcessor.class, true, false);
// Register BeanPostProcessorChecker that logs an info message when
// a bean is created during BeanPostProcessor instantiation, i.e. when
// a bean is not eligible for getting processed by all BeanPostProcessors.
// BeanPostProcessor的目标计数
int beanProcessorTargetCount = beanFactory.getBeanPostProcessorCount() + 1 + postProcessorNames.length;
// 2.添加BeanPostProcessorChecker(主要用于记录信息)到beanFactory中
beanFactory.addBeanPostProcessor(new BeanPostProcessorChecker(beanFactory, beanProcessorTargetCount));
// Separate between BeanPostProcessors that implement PriorityOrdered,
// Ordered, and the rest.
// 3.定义不同的变量用于区分: 实现PriorityOrdered接口的BeanPostProcessor、实现Ordered接口的BeanPostProcessor、普通BeanPostProcessor
// 3.1 priorityOrderedPostProcessors: 用于存放实现PriorityOrdered接口的BeanPostProcessor
List<BeanPostProcessor> priorityOrderedPostProcessors = new ArrayList<BeanPostProcessor>();
// 3.2 internalPostProcessors: 用于存放Spring内部的BeanPostProcessor
List<BeanPostProcessor> internalPostProcessors = new ArrayList<BeanPostProcessor>();
// 3.3 orderedPostProcessorNames: 用于存放实现Ordered接口的BeanPostProcessor的beanName
List<String> orderedPostProcessorNames = new ArrayList<String>();
// 3.4 nonOrderedPostProcessorNames: 用于存放普通BeanPostProcessor的beanName
List<String> nonOrderedPostProcessorNames = new ArrayList<String>();
// 4.遍历postProcessorNames, 将BeanPostProcessors按3.1 - 3.4定义的变量区分开
for (String ppName : postProcessorNames) {
if (beanFactory.isTypeMatch(ppName, PriorityOrdered.class)) {
// 4.1 如果ppName对应的Bean实例实现了PriorityOrdered接口, 则拿到ppName对应的Bean实例并添加到priorityOrderedPostProcessors
BeanPostProcessor pp = beanFactory.getBean(ppName, BeanPostProcessor.class);
priorityOrderedPostProcessors.add(pp);
if (pp instanceof MergedBeanDefinitionPostProcessor) {
// 4.2 如果ppName对应的Bean实例也实现了MergedBeanDefinitionPostProcessor接口,
// 则将ppName对应的Bean实例添加到internalPostProcessors
internalPostProcessors.add(pp);
}
}
else if (beanFactory.isTypeMatch(ppName, Ordered.class)) {
// 4.3 如果ppName对应的Bean实例没有实现PriorityOrdered接口, 但是实现了Ordered接口, 则将ppName添加到orderedPostProcessorNames
orderedPostProcessorNames.add(ppName);
}
else {
// 4.4 否则, 将ppName添加到nonOrderedPostProcessorNames
nonOrderedPostProcessorNames.add(ppName);
}
}
// First, register the BeanPostProcessors that implement PriorityOrdered.
// 5.首先, 注册实现PriorityOrdered接口的BeanPostProcessors
// 5.1 对priorityOrderedPostProcessors进行排序
sortPostProcessors(priorityOrderedPostProcessors, beanFactory);
// 5.2 注册priorityOrderedPostProcessors
registerBeanPostProcessors(beanFactory, priorityOrderedPostProcessors);
// Next, register the BeanPostProcessors that implement Ordered.
// 6.接下来, 注册实现Ordered接口的BeanPostProcessors
List<BeanPostProcessor> orderedPostProcessors = new ArrayList<BeanPostProcessor>();
for (String ppName : orderedPostProcessorNames) {
// 6.1 拿到ppName对应的BeanPostProcessor实例对象
BeanPostProcessor pp = beanFactory.getBean(ppName, BeanPostProcessor.class);
// 6.2 将ppName对应的BeanPostProcessor实例对象添加到orderedPostProcessors, 准备执行注册
orderedPostProcessors.add(pp);
if (pp instanceof MergedBeanDefinitionPostProcessor) {
// 6.3 如果ppName对应的Bean实例也实现了MergedBeanDefinitionPostProcessor接口,
// 则将ppName对应的Bean实例添加到internalPostProcessors
internalPostProcessors.add(pp);
}
}
// 6.4 对orderedPostProcessors进行排序
sortPostProcessors(orderedPostProcessors, beanFactory);
// 6.5 注册orderedPostProcessors
registerBeanPostProcessors(beanFactory, orderedPostProcessors);
// Now, register all regular BeanPostProcessors.
// 7.注册所有常规的BeanPostProcessors(过程与6类似)
List<BeanPostProcessor> nonOrderedPostProcessors = new ArrayList<BeanPostProcessor>();
for (String ppName : nonOrderedPostProcessorNames) {
BeanPostProcessor pp = beanFactory.getBean(ppName, BeanPostProcessor.class);
nonOrderedPostProcessors.add(pp);
if (pp instanceof MergedBeanDefinitionPostProcessor) {
internalPostProcessors.add(pp);
}
}
registerBeanPostProcessors(beanFactory, nonOrderedPostProcessors);
// Finally, re-register all internal BeanPostProcessors.
// 8.最后, 重新注册所有内部BeanPostProcessors(相当于内部的BeanPostProcessor会被移到处理器链的末尾)
// 8.1 对internalPostProcessors进行排序
sortPostProcessors(internalPostProcessors, beanFactory);
// 8.2注册internalPostProcessors
registerBeanPostProcessors(beanFactory, internalPostProcessors);
// Re-register post-processor for detecting inner beans as ApplicationListeners,
// moving it to the end of the processor chain (for picking up proxies etc).
// 9.重新注册ApplicationListenerDetector(跟8类似,主要是为了移动到处理器链的末尾)
beanFactory.addBeanPostProcessor(new ApplicationListenerDetector(applicationContext));
}
2
3
4
5
6
7
8
9
10
11
12
13
14
15
16
17
18
19
20
21
22
23
24
25
26
27
28
29
30
31
32
33
34
35
36
37
38
39
40
41
42
43
44
45
46
47
48
49
50
51
52
53
54
55
56
57
58
59
60
61
62
63
64
65
66
67
68
69
70
71
72
73
74
75
76
77
78
79
80
81
82
83
84
85
86
87
88
89
90
91
92
93
94
95
96
97
98
99
100
101
102
103
104
105
106
107
108
109
110
111
112
113
114
115
116
117
118
119
120
121
122
123
124
125
126
127
128
129
130
131
132
133
134
135
136
137
138
139
140
141
142
143
144
145
146
147
148
149
150
151
152
153
154
155
156
157
158
159
160
161
162
163
164
165
166
167
168
169
170
171
172
173
174
175
176
177
178
179
180
181
182
183
184
185
186
187
188
189
190
191
192
193
使用:可以在bean的初始化前后添加自己想要的代码
public static void registerBeanPostProcessors(
ConfigurableListableBeanFactory beanFactory, AbstractApplicationContext applicationContext) {
// 1.找出所有实现BeanPostProcessor接口的类
String[] postProcessorNames = beanFactory.getBeanNamesForType(BeanPostProcessor.class, true, false);
// Register BeanPostProcessorChecker that logs an info message when
// a bean is created during BeanPostProcessor instantiation, i.e. when
// a bean is not eligible for getting processed by all BeanPostProcessors.
// BeanPostProcessor的目标计数
int beanProcessorTargetCount = beanFactory.getBeanPostProcessorCount() + 1 + postProcessorNames.length;
// 2.添加BeanPostProcessorChecker(主要用于记录信息)到beanFactory中
beanFactory.addBeanPostProcessor(new BeanPostProcessorChecker(beanFactory, beanProcessorTargetCount));
// Separate between BeanPostProcessors that implement PriorityOrdered,
// Ordered, and the rest.
// 3.定义不同的变量用于区分: 实现PriorityOrdered接口的BeanPostProcessor、实现Ordered接口的BeanPostProcessor、普通BeanPostProcessor
// 3.1 priorityOrderedPostProcessors: 用于存放实现PriorityOrdered接口的BeanPostProcessor
List<BeanPostProcessor> priorityOrderedPostProcessors = new ArrayList<BeanPostProcessor>();
// 3.2 internalPostProcessors: 用于存放Spring内部的BeanPostProcessor
List<BeanPostProcessor> internalPostProcessors = new ArrayList<BeanPostProcessor>();
// 3.3 orderedPostProcessorNames: 用于存放实现Ordered接口的BeanPostProcessor的beanName
List<String> orderedPostProcessorNames = new ArrayList<String>();
// 3.4 nonOrderedPostProcessorNames: 用于存放普通BeanPostProcessor的beanName
List<String> nonOrderedPostProcessorNames = new ArrayList<String>();
// 4.遍历postProcessorNames, 将BeanPostProcessors按3.1 - 3.4定义的变量区分开
for (String ppName : postProcessorNames) {
if (beanFactory.isTypeMatch(ppName, PriorityOrdered.class)) {
// 4.1 如果ppName对应的Bean实例实现了PriorityOrdered接口, 则拿到ppName对应的Bean实例并添加到priorityOrderedPostProcessors
BeanPostProcessor pp = beanFactory.getBean(ppName, BeanPostProcessor.class);
priorityOrderedPostProcessors.add(pp);
if (pp instanceof MergedBeanDefinitionPostProcessor) {
// 4.2 如果ppName对应的Bean实例也实现了MergedBeanDefinitionPostProcessor接口,
// 则将ppName对应的Bean实例添加到internalPostProcessors
internalPostProcessors.add(pp);
}
}
else if (beanFactory.isTypeMatch(ppName, Ordered.class)) {
// 4.3 如果ppName对应的Bean实例没有实现PriorityOrdered接口, 但是实现了Ordered接口, 则将ppName添加到orderedPostProcessorNames
orderedPostProcessorNames.add(ppName);
}
else {
// 4.4 否则, 将ppName添加到nonOrderedPostProcessorNames
nonOrderedPostProcessorNames.add(ppName);
}
}
// First, register the BeanPostProcessors that implement PriorityOrdered.
// 5.首先, 注册实现PriorityOrdered接口的BeanPostProcessors
// 5.1 对priorityOrderedPostProcessors进行排序
sortPostProcessors(priorityOrderedPostProcessors, beanFactory);
// 5.2 注册priorityOrderedPostProcessors
registerBeanPostProcessors(beanFactory, priorityOrderedPostProcessors);
// Next, register the BeanPostProcessors that implement Ordered.
// 6.接下来, 注册实现Ordered接口的BeanPostProcessors
List<BeanPostProcessor> orderedPostProcessors = new ArrayList<BeanPostProcessor>();
for (String ppName : orderedPostProcessorNames) {
// 6.1 拿到ppName对应的BeanPostProcessor实例对象
BeanPostProcessor pp = beanFactory.getBean(ppName, BeanPostProcessor.class);
// 6.2 将ppName对应的BeanPostProcessor实例对象添加到orderedPostProcessors, 准备执行注册
orderedPostProcessors.add(pp);
if (pp instanceof MergedBeanDefinitionPostProcessor) {
// 6.3 如果ppName对应的Bean实例也实现了MergedBeanDefinitionPostProcessor接口,
// 则将ppName对应的Bean实例添加到internalPostProcessors
internalPostProcessors.add(pp);
}
}
// 6.4 对orderedPostProcessors进行排序
sortPostProcessors(orderedPostProcessors, beanFactory);
// 6.5 注册orderedPostProcessors
registerBeanPostProcessors(beanFactory, orderedPostProcessors);
// Now, register all regular BeanPostProcessors.
// 7.注册所有常规的BeanPostProcessors(过程与6类似)
List<BeanPostProcessor> nonOrderedPostProcessors = new ArrayList<BeanPostProcessor>();
for (String ppName : nonOrderedPostProcessorNames) {
BeanPostProcessor pp = beanFactory.getBean(ppName, BeanPostProcessor.class);
nonOrderedPostProcessors.add(pp);
if (pp instanceof MergedBeanDefinitionPostProcessor) {
internalPostProcessors.add(pp);
}
}
registerBeanPostProcessors(beanFactory, nonOrderedPostProcessors);
// Finally, re-register all internal BeanPostProcessors.
// 8.最后, 重新注册所有内部BeanPostProcessors(相当于内部的BeanPostProcessor会被移到处理器链的末尾)
// 8.1 对internalPostProcessors进行排序
sortPostProcessors(internalPostProcessors, beanFactory);
// 8.2注册internalPostProcessors
registerBeanPostProcessors(beanFactory, internalPostProcessors);
// Re-register post-processor for detecting inner beans as ApplicationListeners,
// moving it to the end of the processor chain (for picking up proxies etc).
// 9.重新注册ApplicationListenerDetector(跟8类似,主要是为了移动到处理器链的末尾)
beanFactory.addBeanPostProcessor(new ApplicationListenerDetector(applicationContext));
}
2
3
4
5
6
7
8
9
10
11
12
13
14
15
16
17
18
19
20
21
22
23
24
25
26
27
28
29
30
31
32
33
34
35
36
37
38
39
40
41
42
43
44
45
46
47
48
49
50
51
52
53
54
55
56
57
58
59
60
61
62
63
64
65
66
67
68
69
70
71
72
73
74
75
76
77
78
79
80
81
82
83
84
85
86
87
88
89
90
91
92
93
94
95
96
97
98
99
100
101
102
103
104
105
106
107
108
109
110
111
112
113
114
115
116
117
118
119
120
121
122
123
124
125
126
127
128
129
130
131
132
133
134
135
136
137
138
139
140
141
142
143
144
145
146
147
148
149
150
151
152
153
154
155
156
157
158
159
160
161
162
163
164
165
166
167
168
169
170
171
172
173
174
175
176
177
178
179
180
181
182
183
184
185
186
187
188
189
190
191
192
193
# 5.9 initMessageSource()
/**
* Initialize the MessageSource.
* Use parent's if none defined in this context.
*/
protected void initMessageSource() {
//获取Bean工厂,一般是DefaultListBeanFactory
ConfigurableListableBeanFactory beanFactory = getBeanFactory();
//首先判断是否已有xml文件定义了id为messageSource的bean对象
if (beanFactory.containsLocalBean(MESSAGE_SOURCE_BEAN_NAME)) {
//如果有,则从Bean工厂得到这个bean对象
this.messageSource = beanFactory.getBean(MESSAGE_SOURCE_BEAN_NAME, MessageSource.class);
// Make MessageSource aware of parent MessageSource.
//当父类Bean工厂不为空,并且这个bean对象是HierarchicalMessageSource类型
if (this.parent != null && this.messageSource instanceof HierarchicalMessageSource) {
//为HierarchicalMessageSource的实现类
HierarchicalMessageSource hms = (HierarchicalMessageSource) this.messageSource;
//设置父类MessageSource,此处设置内部的parent messageSource
if (hms.getParentMessageSource() == null) {
// Only set parent context as parent MessageSource if no parent MessageSource
// registered already.
hms.setParentMessageSource(getInternalParentMessageSource());
}
}
if (logger.isTraceEnabled()) {
logger.trace("Using MessageSource [" + this.messageSource + "]");
}
}
else {
// Use empty MessageSource to be able to accept getMessage calls.
//如果没有xml文件定义信息源对象,新建DelegatingMessageSource类作为messageSource的Bean
//因为DelegatingMessageSource类实现了HierarchicalMessageSource接口,而这个接口继承了MessageSource这个类
//因此实现了这个接口的类,都是MessageSource的子类,因此DelegatingMessageSource也是一个MessageSource
DelegatingMessageSource dms = new DelegatingMessageSource();
//给这个DelegatingMessageSource添加父类消息源
dms.setParentMessageSource(getInternalParentMessageSource());
this.messageSource = dms;
//将这个messageSource实例注册到Bean工厂中
beanFactory.registerSingleton(MESSAGE_SOURCE_BEAN_NAME, this.messageSource);
if (logger.isTraceEnabled()) {
logger.trace("No '" + MESSAGE_SOURCE_BEAN_NAME + "' bean, using [" + this.messageSource + "]");
}
}
}
2
3
4
5
6
7
8
9
10
11
12
13
14
15
16
17
18
19
20
21
22
23
24
25
26
27
28
29
30
31
32
33
34
35
36
37
38
39
40
41
42
43
# 5.10 initApplicationEventMulticaster()
代码很简单,就是分两种情况进行初始化的过程
protected void initApplicationEventMulticaster() {
ConfigurableListableBeanFactory beanFactory = getBeanFactory();
if (beanFactory.containsLocalBean(APPLICATION_EVENT_MULTICASTER_BEAN_NAME)) {
this.applicationEventMulticaster =
beanFactory.getBean(APPLICATION_EVENT_MULTICASTER_BEAN_NAME, ApplicationEventMulticaster.class);
if (logger.isTraceEnabled()) {
logger.trace("Using ApplicationEventMulticaster [" + this.applicationEventMulticaster + "]");
}
}
else {
this.applicationEventMulticaster = new SimpleApplicationEventMulticaster(beanFactory);
beanFactory.registerSingleton(APPLICATION_EVENT_MULTICASTER_BEAN_NAME, this.applicationEventMulticaster);
if (logger.isTraceEnabled()) {
logger.trace("No '" + APPLICATION_EVENT_MULTICASTER_BEAN_NAME + "' bean, using " +
"[" + this.applicationEventMulticaster.getClass().getSimpleName() + "]");
}
}
}
2
3
4
5
6
7
8
9
10
11
12
13
14
15
16
17
18
# 5.11 onRefresh()
这个方法是空的没有进行实现,官网给的注释是
Initialize other special beans in specific context subclasses.
初始化一些其他的特殊的bean
# 5.12 registerListeners()
获取ApplicationContext初始化的listeners,然后添加到EventMulticaster,这个刚才初始化的
这里面的earlyApplicationEvents是在第一步的时候进行初始化的
在prepareRefresh方法中的
this.earlyApplicationEvents = new LinkedHashSet<>();
protected void registerListeners() {
// Register statically specified listeners first.
for (ApplicationListener<?> listener : getApplicationListeners()) {
getApplicationEventMulticaster().addApplicationListener(listener);
}
// Do not initialize FactoryBeans here: We need to leave all regular beans
// uninitialized to let post-processors apply to them!
String[] listenerBeanNames = getBeanNamesForType(ApplicationListener.class, true, false);
for (String listenerBeanName : listenerBeanNames) {
getApplicationEventMulticaster().addApplicationListenerBean(listenerBeanName);
}
// Publish early application events now that we finally have a multicaster...
Set<ApplicationEvent> earlyEventsToProcess = this.earlyApplicationEvents;
this.earlyApplicationEvents = null;
if (earlyEventsToProcess != null) {
for (ApplicationEvent earlyEvent : earlyEventsToProcess) {
getApplicationEventMulticaster().multicastEvent(earlyEvent);
}
}
}
2
3
4
5
6
7
8
9
10
11
12
13
14
15
16
17
18
19
20
21
22
自定义监听器的实现
import org.springframework.context.ApplicationListener;
import org.springframework.context.event.ContextRefreshedEvent;
import org.springframework.stereotype.Component;
@Component
public class MyRefreshedListener implements ApplicationListener<ContextRefreshedEvent> {
@Override
public void onApplicationEvent(ContextRefreshedEvent event) {
// 自己的逻辑处理
}
}
2
3
4
5
6
7
8
9
10
11
# 5.13 核心方法之一 finishBeanFactoryInitialization(beanFactory)
protected void finishBeanFactoryInitialization(ConfigurableListableBeanFactory beanFactory) {
// Initialize conversion service for this context.
if (beanFactory.containsBean(CONVERSION_SERVICE_BEAN_NAME) &&
beanFactory.isTypeMatch(CONVERSION_SERVICE_BEAN_NAME, ConversionService.class)) {
beanFactory.setConversionService(
beanFactory.getBean(CONVERSION_SERVICE_BEAN_NAME, ConversionService.class));
}
// Register a default embedded value resolver if no bean post-processor
// (such as a PropertyPlaceholderConfigurer bean) registered any before:
// at this point, primarily for resolution in annotation attribute values.
if (!beanFactory.hasEmbeddedValueResolver()) {
beanFactory.addEmbeddedValueResolver(strVal -> getEnvironment().resolvePlaceholders(strVal));
}
// Initialize LoadTimeWeaverAware beans early to allow for registering their transformers early.
String[] weaverAwareNames = beanFactory.getBeanNamesForType(LoadTimeWeaverAware.class, false, false);
for (String weaverAwareName : weaverAwareNames) {
getBean(weaverAwareName);
}
// Stop using the temporary ClassLoader for type matching.
beanFactory.setTempClassLoader(null);
// Allow for caching all bean definition metadata, not expecting further changes.
beanFactory.freezeConfiguration();
// Instantiate all remaining (non-lazy-init) singletons.
beanFactory.preInstantiateSingletons();
}
2
3
4
5
6
7
8
9
10
11
12
13
14
15
16
17
18
19
20
21
22
23
24
25
26
27
28
29
30
关键起作用的在最后一行beanFactory.preInstantiateSingletons();我们进入
这个时候发现又进入了我们的老朋友
DefaultListableBeanFactory这个重要的类
这里里面的关键代码在于通过名字获取bean,也就是getBean(beanName);方法
public void preInstantiateSingletons() throws BeansException {
if (logger.isTraceEnabled()) {
logger.trace("Pre-instantiating singletons in " + this);
}
// Iterate over a copy to allow for init methods which in turn register new bean definitions.
// While this may not be part of the regular factory bootstrap, it does otherwise work fine.
List<String> beanNames = new ArrayList<>(this.beanDefinitionNames);
// Trigger initialization of all non-lazy singleton beans...
for (String beanName : beanNames) {
RootBeanDefinition bd = getMergedLocalBeanDefinition(beanName);
if (!bd.isAbstract() && bd.isSingleton() && !bd.isLazyInit()) {
if (isFactoryBean(beanName)) {
Object bean = getBean(FACTORY_BEAN_PREFIX + beanName);
if (bean instanceof FactoryBean) {
final FactoryBean<?> factory = (FactoryBean<?>) bean;
boolean isEagerInit;
if (System.getSecurityManager() != null && factory instanceof SmartFactoryBean) {
isEagerInit = AccessController.doPrivileged((PrivilegedAction<Boolean>)
((SmartFactoryBean<?>) factory)::isEagerInit,
getAccessControlContext());
}
else {
isEagerInit = (factory instanceof SmartFactoryBean &&
((SmartFactoryBean<?>) factory).isEagerInit());
}
if (isEagerInit) {
getBean(beanName);
}
}
}
else {
getBean(beanName);
}
}
}
// Trigger post-initialization callback for all applicable beans...
for (String beanName : beanNames) {
Object singletonInstance = getSingleton(beanName);
if (singletonInstance instanceof SmartInitializingSingleton) {
final SmartInitializingSingleton smartSingleton = (SmartInitializingSingleton) singletonInstance;
if (System.getSecurityManager() != null) {
AccessController.doPrivileged((PrivilegedAction<Object>) () -> {
smartSingleton.afterSingletonsInstantiated();
return null;
}, getAccessControlContext());
}
else {
smartSingleton.afterSingletonsInstantiated();
}
}
}
}
2
3
4
5
6
7
8
9
10
11
12
13
14
15
16
17
18
19
20
21
22
23
24
25
26
27
28
29
30
31
32
33
34
35
36
37
38
39
40
41
42
43
44
45
46
47
48
49
50
51
52
53
54
55
我们进入getBean(beanName);方法
public Object getBean(String name) throws BeansException {
return doGetBean(name, null, null, false);
}
2
3
发现仅仅是调用了dogetbean这个方法,但是我们在这里看到了do,在spring中do都是干实事的地方,那我们就要知道,创建bean的重点来了。
protected <T> T doGetBean(final String name, @Nullable final Class<T> requiredType,
@Nullable final Object[] args, boolean typeCheckOnly) throws BeansException {
final String beanName = transformedBeanName(name);
Object bean;
// Eagerly check singleton cache for manually registered singletons.
//这部分是通过getSingleton(beanName)方法去singleton缓存中找bean实例,
//应该是拿不到的,因为我们是第一次初始化,缓存中肯定不存在。
Object sharedInstance = getSingleton(beanName);
if (sharedInstance != null && args == null) {
if (logger.isTraceEnabled()) {
if (isSingletonCurrentlyInCreation(beanName)) {
logger.trace("Returning eagerly cached instance of singleton bean '" + beanName +
"' that is not fully initialized yet - a consequence of a circular reference");
}
else {
logger.trace("Returning cached instance of singleton bean '" + beanName + "'");
}
}
bean = getObjectForBeanInstance(sharedInstance, name, beanName, null);
}
else {
// Fail if we're already creating this bean instance:
// We're assumably within a circular reference.
//这段是根据当前的beanfactory获取父一级的beanfactory,然后逐级递归的查找我们需要的bean
if (isPrototypeCurrentlyInCreation(beanName)) {
throw new BeanCurrentlyInCreationException(beanName);
}
// Check if bean definition exists in this factory.
BeanFactory parentBeanFactory = getParentBeanFactory();
if (parentBeanFactory != null && !containsBeanDefinition(beanName)) {
// Not found -> check parent.
String nameToLookup = originalBeanName(name);
if (parentBeanFactory instanceof AbstractBeanFactory) {
return ((AbstractBeanFactory) parentBeanFactory).doGetBean(
nameToLookup, requiredType, args, typeCheckOnly);
}
else if (args != null) {
// Delegation to parent with explicit args.
return (T) parentBeanFactory.getBean(nameToLookup, args);
}
else if (requiredType != null) {
// No args -> delegate to standard getBean method.
return parentBeanFactory.getBean(nameToLookup, requiredType);
}
else {
return (T) parentBeanFactory.getBean(nameToLookup);
}
}
//第三部分先判断并把需要创建的bean打上正在创建标记,
//也就是开头的if判断加markBeanAsCreated(beanName)方法
//(这样做的目的是在我创建这个bean之前就先打上创建标记,告诉其它来创建的线程,避免了重复创建,那么这个方法内部肯定是同步的)
if (!typeCheckOnly) {
markBeanAsCreated(beanName);
}
try {
final RootBeanDefinition mbd = getMergedLocalBeanDefinition(beanName);
checkMergedBeanDefinition(mbd, beanName, args);
// Guarantee initialization of beans that the current bean depends on.
String[] dependsOn = mbd.getDependsOn();
if (dependsOn != null) {
for (String dep : dependsOn) {
if (isDependent(beanName, dep)) {
throw new BeanCreationException(mbd.getResourceDescription(), beanName,
"Circular depends-on relationship between '" + beanName + "' and '" + dep + "'");
}
registerDependentBean(dep, beanName);
try {
getBean(dep);
}
catch (NoSuchBeanDefinitionException ex) {
throw new BeanCreationException(mbd.getResourceDescription(), beanName,
"'" + beanName + "' depends on missing bean '" + dep + "'", ex);
}
}
}
// Create bean instance.
if (mbd.isSingleton()) {
sharedInstance = getSingleton(beanName, () -> {
try {
return createBean(beanName, mbd, args);
}
catch (BeansException ex) {
// Explicitly remove instance from singleton cache: It might have been put there
// eagerly by the creation process, to allow for circular reference resolution.
// Also remove any beans that received a temporary reference to the bean.
destroySingleton(beanName);
throw ex;
}
});
bean = getObjectForBeanInstance(sharedInstance, name, beanName, mbd);
}
else if (mbd.isPrototype()) {
// It's a prototype -> create a new instance.
Object prototypeInstance = null;
try {
beforePrototypeCreation(beanName);
prototypeInstance = createBean(beanName, mbd, args);
}
finally {
afterPrototypeCreation(beanName);
}
bean = getObjectForBeanInstance(prototypeInstance, name, beanName, mbd);
}
else {
String scopeName = mbd.getScope();
final Scope scope = this.scopes.get(scopeName);
if (scope == null) {
throw new IllegalStateException("No Scope registered for scope name '" + scopeName + "'");
}
try {
Object scopedInstance = scope.get(beanName, () -> {
beforePrototypeCreation(beanName);
try {
return createBean(beanName, mbd, args);
}
finally {
afterPrototypeCreation(beanName);
}
});
bean = getObjectForBeanInstance(scopedInstance, name, beanName, mbd);
}
catch (IllegalStateException ex) {
throw new BeanCreationException(beanName,
"Scope '" + scopeName + "' is not active for the current thread; consider " +
"defining a scoped proxy for this bean if you intend to refer to it from a singleton",
ex);
}
}
}
catch (BeansException ex) {
cleanupAfterBeanCreationFailure(beanName);
throw ex;
}
}
// Check if required type matches the type of the actual bean instance.
if (requiredType != null && !requiredType.isInstance(bean)) {
try {
T convertedBean = getTypeConverter().convertIfNecessary(bean, requiredType);
if (convertedBean == null) {
throw new BeanNotOfRequiredTypeException(name, requiredType, bean.getClass());
}
return convertedBean;
}
catch (TypeMismatchException ex) {
if (logger.isTraceEnabled()) {
logger.trace("Failed to convert bean '" + name + "' to required type '" +
ClassUtils.getQualifiedName(requiredType) + "'", ex);
}
throw new BeanNotOfRequiredTypeException(name, requiredType, bean.getClass());
}
}
return (T) bean;
}
不知道小伙伴能否在这里体会到反射的思想呢
# 5.14 finishRefresh()
最后进行一些收尾工作
protected void finishRefresh() {
// Clear context-level resource caches (such as ASM metadata from scanning).
clearResourceCaches();
// Initialize lifecycle processor for this context.
initLifecycleProcessor();
// Propagate refresh to lifecycle processor first.
getLifecycleProcessor().onRefresh();
// Publish the final event.
publishEvent(new ContextRefreshedEvent(this));
// Participate in LiveBeansView MBean, if active.
LiveBeansView.registerApplicationContext(this);
}
# 总结
# 源码分析中比较重要的类有
ApplicationContet(主要的容器,串联流程)
Environment(可以判断环境的有效性)
BeanPostProcessor(用于bean实例化前后的扩展)
BeanFactory(最顶层的一个接口)
FactoryBean(也是用来更好的扩展,他也就有三个方法)
BeanFactoryPostPorcessor(用来工厂后来的扩展)
BeanDefinitionReader(读取前面的一些信息)
classPathXmlApplicationContext(读取总的配置文件)
ContextLoaderListener与它的父类ContextLoader(spring的入口)
# 参考
1.https://blog.csdn.net/spring_live_in/article/details/101059038
2.https://blog.csdn.net/sinat_38259539/article/details/71799078?utm_medium=distribute.pc_relevant.none-task-blog-BlogCommendFromBaidu-4&depth_1-utm_source=distribute.pc_relevant.none-task-blog-BlogCommendFromBaidu-4
3.https://liteyu.blog.csdn.net/article/details/105754312
4.https://blog.csdn.net/v123411739/article/details/87741251